Membuat Trigger pada Mysql Workbench

 CREATE TRIGGER

Pertama-tama kita membuat tabel terlebih dahulu


Lalu buat triggernya


SHOW TRIGGER


DROP TRIGGER
Setelah membuat, tentu saja kita dapat menghapusnya kembali. Yaitu dengan cara berikut :


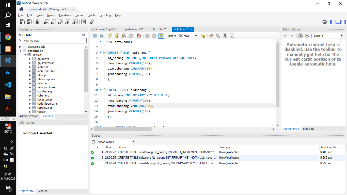
CREATE TABLE
pertama buat 2 tabel dengan nama material dan material detail


CREATE TRIGGER BEFORE INSERT
Sebelumnya sudah sempat disinggung bahwa sebuah Trigger terpanggil secara otomatis ketika dipicu oleh sebuah kejadian termasuk INSERT. Berikut contohnya :


CREATE TRIGGER AFTER INSERT
Trigger juga dapat dipicu setelah kejadian tertentu. Berikut contohnya :
1. Buat 2 tabel yang akan digunakan pada Trigger


2. Lalu buat triggernya



CREATE TRIGGER BEFORE UPDATE
Trigger juga dapat dipicu selain dari perintah INSERT tetapi dapat juga dari perintah UPDATE. Berikut contohnya :
1. Buat tabel dan input sejumlah data

2.masukkan beberapa baris ke dalam Stokbarang tabel:


3.Buat Trigger


 4.perbarui jumlah baris dengan id_barang 1 menjadi 3


5.perbarui jumlah baris dengan id_barang 1 menjadi 6 lalu show errors


CREATE TRIGGER AFTER UPDATE

1. Buat 2 tabel baru dan masukkan beberapa data pada 1 tabelnya


2. Membuat trigger agar setelah update mencetak tanggal dilakukan perubahan pada data


3. Melakukan pengujian apakah trigger berhasil dipanggil


CREATE TRIGGER BEFORE DELETE
1. Buat 2 tabel baru dan masukkan beberapa data di dalamnya


2.Buat Trigger


3.hapus satu baris dari Salariestabel:


CREATE TRIGGER AFTER DELETE
1.Buat 2 tabel dan masukan data nya


2.kemudian select Gajibiaya


3.Buat Trigger


CREATE MULTIPLE TRIGGER
Selain membuat trigger untuk dipicu pada kejadian tertentu, trigger juga dapat dipicu oleh trigger lain. Berikut contohnya :
1. Buat 3 tabel baru


2. Masukkan data pada salah satu tabel


3.Buat Trigger


SHOW TRIGGER

































































Komentar